【Linux】基于 Jenkins+shell 实现更新服务所需文件 -->两种方式:ssh_Ansible

👨🎓博主简介
🏅云计算领域优质创作者
🏅华为云开发者社区专家博主
🏅阿里云开发者社区专家博主
💊交流社区:运维交流社区 欢迎大家的加入!
🐋 希望大家多多支持,我们一起进步!😄
🎉如果文章对你有帮助的话,欢迎 点赞 👍🏻 评论 💬 收藏 ⭐️ 加关注+💗
前提:
- 需要安装好Jenkins
【Linux】部署Jenkins(简介及详细教程【war包部署】)
Jenkins专栏:Jenkins专栏
一、新建一个Item
新建 Item --> 选择Freestyle project --> 自己起一个名字 -->确定

二、增加一个构建步骤并填写构建内容
翻到最下面,找到 Build Steps --> Execute shell

在这里写shell脚本就行,需要执行什么和linux上执行一样的;

先使用一条命令来测试一下,自己随便输入那条命令都可以;这里我写一个ls /root/命令;
写完之后点击保存;

三、构建一个简易的项目
保存完毕之后,点击左边的Build Now构建项目;

这样就构建完了,我们可以查看构建日志;
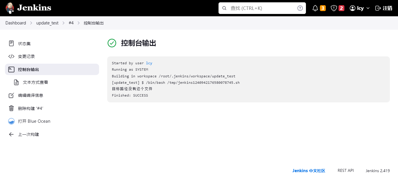
直接点击构建成功的那个位置,或者后面有个小三角,在点击控制台输出

这块就输出了刚刚执行的脚本日志了;

这样,自定义构建项目就完成了;
如果需要更改配置,可以点击上面的项目名称 --> 然后左边的配置 --> 接着给shell即可;



这样完整的一个使用shell脚本自定义构建项目就完成了;这只是一个简单的列子,接下来,我们讲解:使用Jenkins更新服务jar包。
四、使用 Jenkins 更新本地的一个jar包
还是和前两部一样,先新建一个Item,在增加一个构建步骤并填写构建内容;最主要是shell脚本里的内容;
这里给大家写一个示例:
#!/bin/bash
# 本机jar包路径(路径可以自己定义)
src_jar_path="/root/a.jar"
# 远程JAR包路径(路径可以自己定义)
dest_jar_path="/home/lcy/cs/a.jar"
# 创建目标路径(没有则创建,有则跳过)
mkdir -p /home/lcy/cs/
# 备份jar包,替换jar包;先判断有没有这个文件,如果有则备份文件并复制新的文件过去;如果没有直接复制新的文件过去,并提示;
if [ -e $dest_jar_path ];then
mv $dest_jar_path $dest_jar_path-$(date +"%Y-%m-%d")
cp -ar $src_jar_path $dest_jar_path
else
echo "目标路径没有这个文件"
cp -ar $src_jar_path $dest_jar_path
fi
# 复制完之后,自己加一下启动命令即可;写完之后,点击保存,并构建;

完成之后可以查看一下服务器上有没有这个jar包了;可以看到没问题;

那么在执行一下,就会备份这个,然后在拿一个新的jar包过来;

可以看到将之前的备份了,然后有拉来一个新的jar包;

这样就实现更新操作了,不过这只是本机更新,要想其他服务器也更新我们就需要去配置;
五、使用 Jenkins 更新多台服务器jar包
还是和前两部一样,先新建一个Item,在增加一个构建步骤并填写构建内容;最主要是shell脚本里的内容;
更新多台服务器和更新一台不一样,需要去链接其他的服务器,进行更新;
这里有两种方法:
- 一种是使用密钥实现要更新的服务器之间免密,在进行更新;
- 还有一种就是使用 ansible 技术实现远程登陆更新;
5.1 使用密钥方式对服务器之间进行免密登录设置
5.1.1 首先,创建私有 SSH-Keygen密钥
ssh-keygen -t rsa一直回车即可;

5.1.2 上传 SSH 密钥
从服务器 172.16.10.232 使用 SSH,并在服务器 172.16.10.224 的 root 的 .ssh 目录下上传新生成的公钥(id_rsa.pub),文件名为authorized_keys。
给本地和其他电脑都上传上公钥;
ssh-copy-id root@172.16.10.232
ssh-copy-id root@172.16.10.224需要输入服务器密码,都输入一下即可;
5.1.3 测试几台服务器传文件是否需要密码
scp jdk-18.0.2.1.zip root@172.16.10.232:/home/lcy/cs/
可以看到是不需要的;所以免密就成功了;
5.1.4 设置Jenkins 中的shell脚本,实现多台服务器更新操作
还是和前两部一样,先新建一个Item,在增加一个构建步骤并填写构建内容;最主要是shell脚本里的内容;
这里我给大家写一下我的执行的内容(示例);
#!/bin/bash
# 服务器列表(这里写的是ip地址)
servers=("server1" "server2" "server3")
# 本机jar包路径(路径可以自己定义)
src_jar_path="/root/a.jar"
# 远程JAR包路径(路径可以自己定义)
dest_jar_path="/home/lcy/cs/a.jar"
# 创建目标路径(没有则创建,有则跳过)
mkdir -p /home/lcy/cs/
# 循环远程执行命令
for server in "${servers[@]}"; do
# 备份jar包,替换jar包;先判断有没有这个文件,如果有则备份文件并复制新的文件过去;如果没有直接复制新的文件过去,并提示;
if [ -e $dest_jar_path ];then
ssh root@$server "mv $dest_jar_path $dest_jar_path-$(date +"%Y-%m-%d")"
scp $src_jar_path root@$server:$dest_jar_path
else
echo "目标路径没有这个文件"
scp $src_jar_path root@$server:$dest_jar_path
fi
done
# 复制完之后,自己加一下启动命令即可;写完shell之后,点击构建;

构建完成,查看其他服务器是否上传成功,如果成功了,那么就没问题了,我这里是测试了两台,都上传了,成功了。
5.2 使用 Ansible 服务实现对服务器之间进行操作
更多Ansible服务的信息请参考:Ansible自动化运维(二)ad-hoc 模式详解
5.2.1 首先,需要安装 Ansible服务
yum -y install ansible5.2.2 配置 Ansible的hosts
[root@localhost cs]# cat /etc/ansible/hosts
# 在最后追加服务器信息如下:
[server1]
172.16.10.*** ansible_ssh_port=22 ansible_ssh_user=root ansible_ssh_pass='******'
[server2]
172.16.10.*** ansible_ssh_port=22 ansible_ssh_user=root ansible_ssh_pass='******'更多Ansible服务的信息请参考:Ansible自动化运维(二)ad-hoc 模式详解
这样Ansible的配置就完成了,这里我们使用ad-hoc模式就行;
5.2.3 测试服务器之间是否互通
ansible server1 -m shell -a "ls /root/"
可以查到,没问题。
5.3.4 设置Jenkins 中的shell脚本,实现多台服务器更新操作
还是和前两部一样,先新建一个Item,在增加一个构建步骤并填写构建内容;最主要是shell脚本里的内容;
这里我给大家写一下我的执行的内容(示例);
#!/bin/bash
# 服务器列表(这里写的是ansible中配置的主机组名)
servers=("server1" "server2")
# 本机jar路径(路径可以自己定义)
src_jar_path="/root/a.jar"
# 远程JAR包路径(路径可以自己定义)
dest_jar_path="/home/lcy/cs/a.jar"
# 创建目标路径(没有则创建,有则跳过)
mkdir -p /home/lcy/cs/
# 循环远程执行命令
for server in "${servers[@]}";do
# 备份jar包,替换jar包;先判断有没有这个文件,如果有则备份文件并复制新的文件过去;如果没有直接复制新的文件过去,并提示;
if [ -e $dest_jar_path ];then
ansible $server -m shell -a "mv $dest_jar_path $dest_jar_path-$(date +"%Y-%m-%d");"
ansible $server -m copy -a "src=$src_jar_path dest=$dest_jar_path"
else
echo "没有这个文件,没有必要备份";
ansible $server -m copy -a "src=$src_jar_path dest=$dest_jar_path"
fi
done
# 复制完之后,自己加一下启动命令即可;写完shell之后,点击构建;

构建完成,查看其他服务器是否上传成功,如果成功了,那么就没问题了,我这里是测试了两台,都上传了,成功了。
